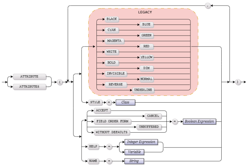
ATTRIBUTE clause for INPUT

In the INPUT statement, you can apply the following attributes:

The Display Block

BLACK, BLUE, CYAN, GREEN, MAGENTA, RED, WHITE, YELLOW

BOLD, DIM, INVISIBLE, NORMAL

REVERSE, UNDERLINE

STYLE

The Control Block

ACCEPT, CANCEL, FIELD ORDER FORM, HELP, NAME, UNBUFFERED, WITHOUT DEFAULTS

Integer expression

The integer expression that returns a positive integer

Class

The character value specifying a name of a theme class

Note: For customization, use the STYLE attribute instead of the legacy display attributes group. Do not use both at the same time.

The attributes specified in the ATTRIBUTE clause of the INPUT statement are applied only when the form is active. When form is inactive, it reverts to the previous attributes.

Example:

INPUT BY NAME fname, lname, address, phone

      ATTRIBUTE (BLUE, REVERSE)

ATTRIBUTE clause of the INPUT statement overrides attributes specified in the ATTRIBUTE clauses of the DISPLAY FORM, OPTIONS, or OPEN WINDOW statements for the same form.

 

Contact Us

Privacy Policy

Copyright © 2026 Querix, (UK) Ltd.